</
databases
with RED Expert

Multi-platform graphical tool for working with Firebird databases

Created by professionals
for professionals

Created by members
of the Firebird community

5+ years old

Product on the market

17+ years old

Experience in DBMS development

Manage databases in free RED EXPERT

Supports all versions of Firebird database

Supports English
and Portuguese

Tools for database analysis and optimization

Runs databases > 1TB

Works on Linux, Windows, MacOS, Android operating systems

Open up a world of possibilities - download RED Expert

Try our app completely free of charge and enjoy all its features

RED Expert allows you to administer databases in the following areas

Work with databases in a graphical interface

Stop working in the terminal by switching to a graphical tool

RED Expert capabilities

Code autocompletion
Write SQL queries faster with code formatting and autocomplete tool
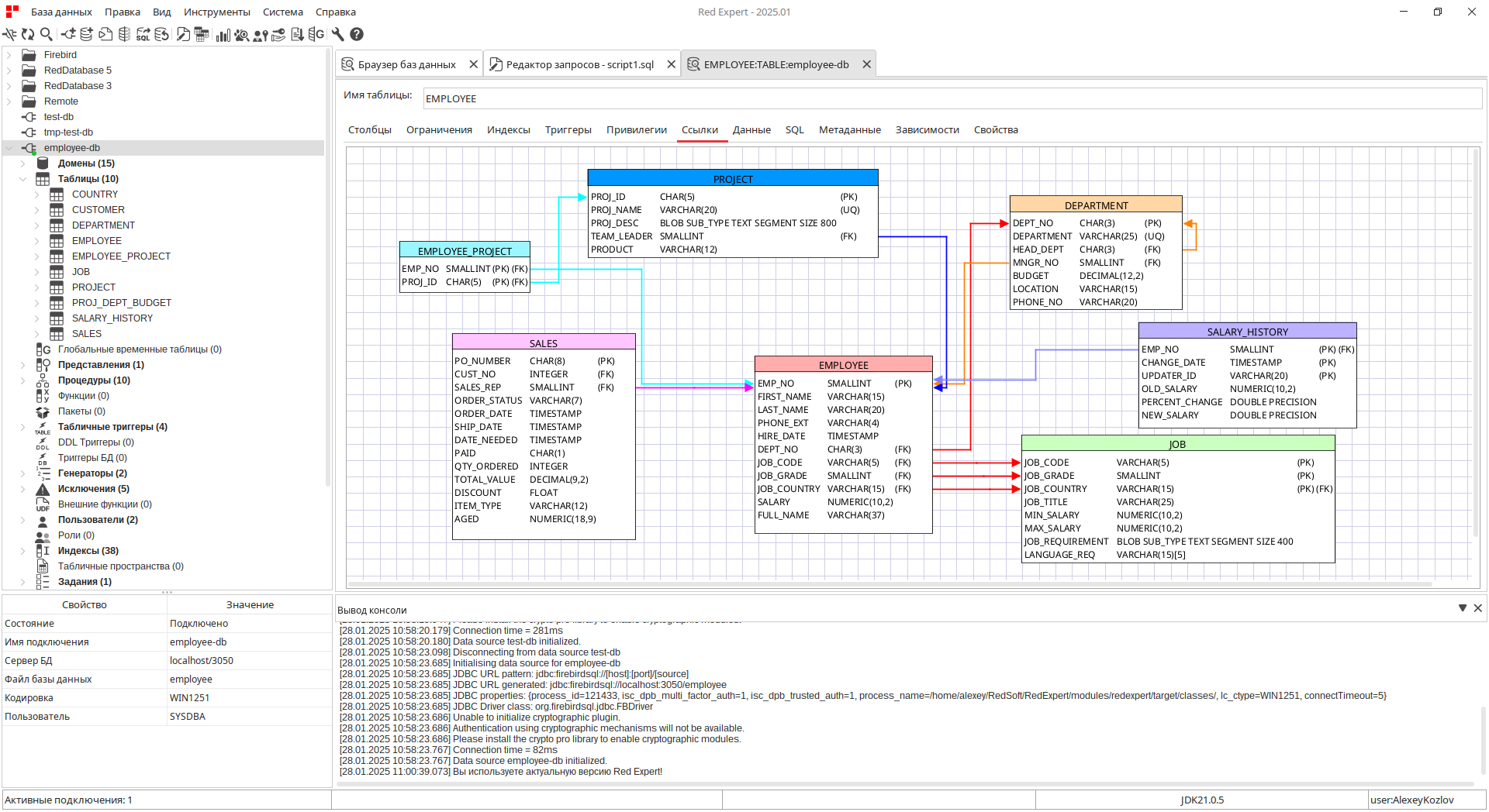
ER diagrams
Automatically create database diagrams. Apply Reverse Engineering capabilities to make changes from the diagram to the database
Trace manager
Track all database events in real time to find trouble spots
Profiler
Find resource-intensive code sections and optimize bottlenecks
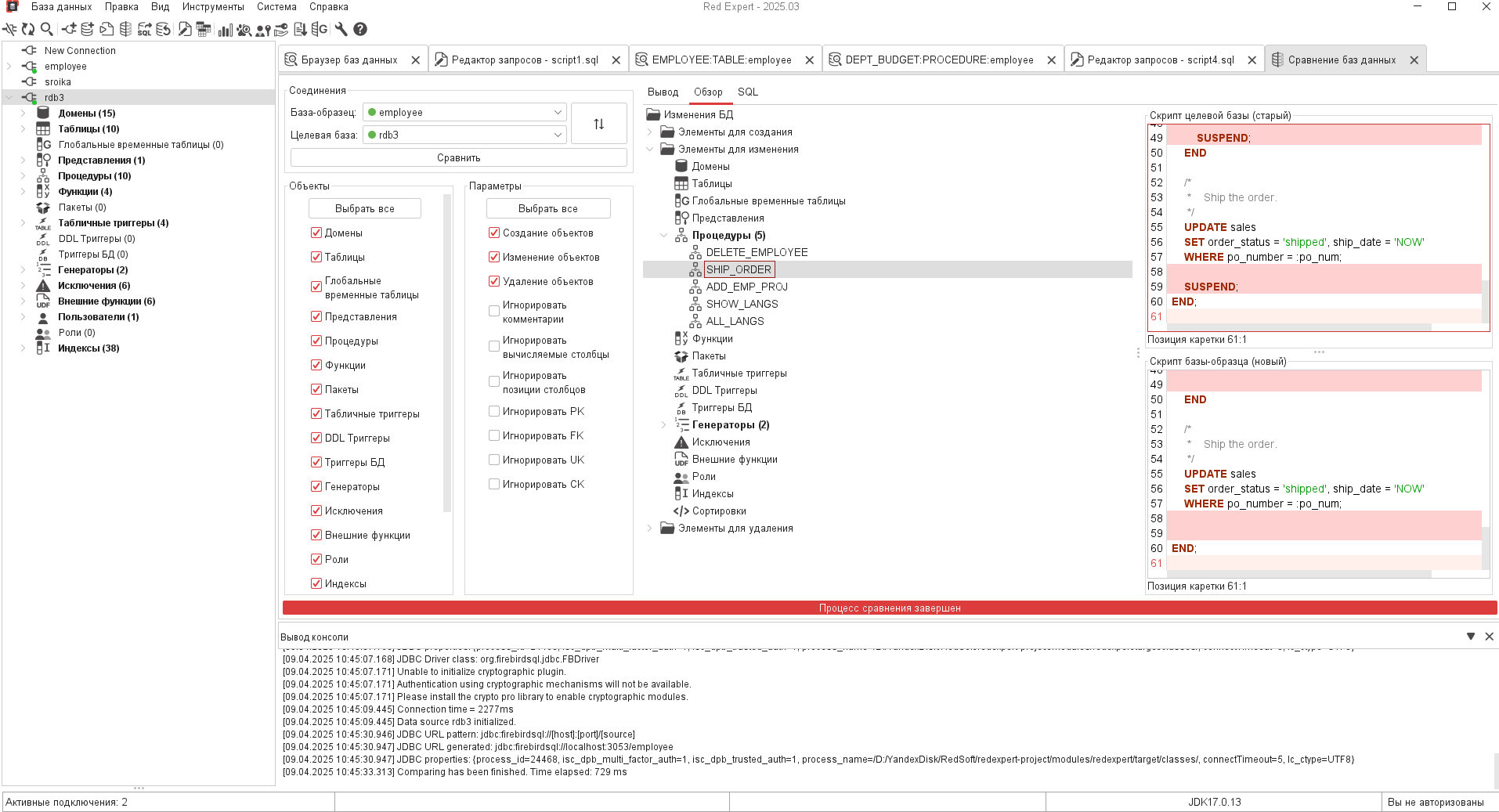
Statistics and database comparison
Track changes made to the database and bring it back to the desired structure
Users and rights
Manage users and roles. Assign and revoke privileges to keep your data secure